Definition Type: Element
Name: apontamento
Namespace: http://www.tjsc.jus.br/selo/XMLSchema
Type: nsS:ApontamentoProtesto
Containing Schema: xsCApontamentoProtesto.xsd
MinOccurs (1)
MaxOccurs (1)
Abstract
Documentation:
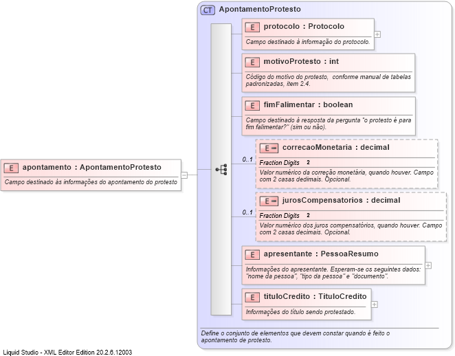
Campo destinado às informações do apontamento do protesto
Collapse XSD Schema Diagram:
Drilldown into tituloCredito Drilldown into apresentante Drilldown into jurosCompensatorios Drilldown into correcaoMonetaria Drilldown into fimFalimentar Drilldown into motivoProtesto Drilldown into protocolo Drilldown into ApontamentoProtestoXSD Diagram of apontamento
Collapse XSD Schema Code:
<xs:element name="apontamento" type="nsS:ApontamentoProtesto">
    <xs:annotation>
        <xs:documentation>Campo destinado às informações do apontamento do protesto</xs:documentation>
    </xs:annotation>
</xs:element>
Collapse Child Elements:
Name Type Min Occurs Max Occurs
protocolo nsS:protocolo (1) (1)
motivoProtesto nsS:motivoProtesto (1) (1)
fimFalimentar nsS:fimFalimentar (1) (1)
correcaoMonetaria nsS:correcaoMonetaria 0 (1)
jurosCompensatorios nsS:jurosCompensatorios 0 (1)
apresentante nsS:apresentante (1) (1)
tituloCredito nsS:tituloCredito (1) (1)
Collapse Derivation Tree: