Definition Type: Element
Name: certidaoRI
Namespace: http://www.tjsc.jus.br/selo/XMLSchema
Type: nsS:CertidaoRI
Containing Schema: xsCOnus.xsd
MinOccurs (1)
MaxOccurs (1)
Abstract
Documentation:
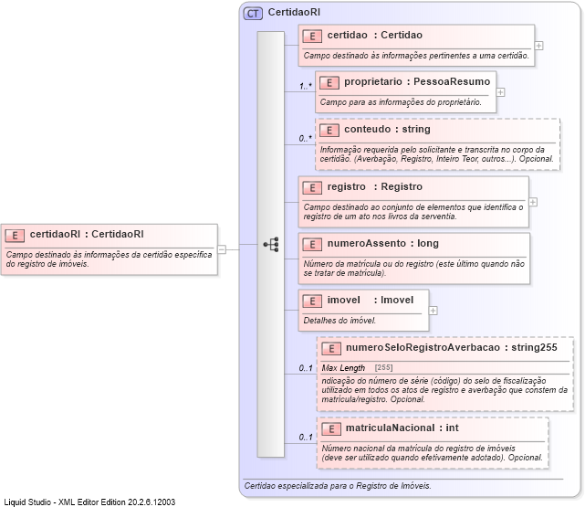
Campo destinado às informações da certidão específica 
do registro de imóveis.
Collapse XSD Schema Diagram:
Drilldown into matriculaNacional Drilldown into numeroSeloRegistroAverbacao Drilldown into imovel Drilldown into numeroAssento Drilldown into registro Drilldown into conteudo Drilldown into proprietario Drilldown into certidao Drilldown into CertidaoRIXSD Diagram of certidaoRI
Collapse XSD Schema Code:
<xs:element name="certidaoRI" type="nsS:CertidaoRI">
    <xs:annotation>
        <xs:documentation>Campo destinado às informações da certidão específica 
                            do registro de imóveis.</xs:documentation>
    </xs:annotation>
</xs:element>
Collapse Child Elements:
Name Type Min Occurs Max Occurs
certidao nsS:certidao (1) (1)
proprietario nsS:proprietario (1) unbounded
conteudo nsS:conteudo 0 unbounded
registro nsS:registro (1) (1)
numeroAssento nsS:numeroAssento (1) (1)
imovel nsS:imovel (1) (1)
numeroSeloRegistroAverbacao nsS:numeroSeloRegistroAverbacao 0 (1)
matriculaNacional nsS:matriculaNacional 0 (1)
Collapse Derivation Tree: