| Definition Type: | Element |
| Name: | apontamento |
| Namespace: | http://www.tjsc.jus.br/selo/XMLSchema |
| Type: | nsS:ApontamentoProtesto |
| Containing Schema: | xsCApontamentoProtesto.xsd |
| MinOccurs | (1) |
| MaxOccurs | (1) |
| Abstract | |
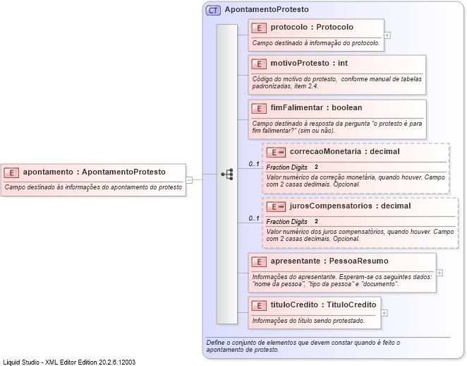
| Documentation: | Campo destinado às informações do apontamento do protesto |
![]() |
|
|
|||||||||||||||||||||||||||||||||
|
|