| Definition Type: | Element |
| Name: | certidaoRI |
| Namespace: | http://www.tjsc.jus.br/selo/XMLSchema |
| Type: | nsS:CertidaoRI |
| Containing Schema: | xsCEncerramentoMatricula.xsd |
| MinOccurs | (1) |
| MaxOccurs | (1) |
| Abstract | |
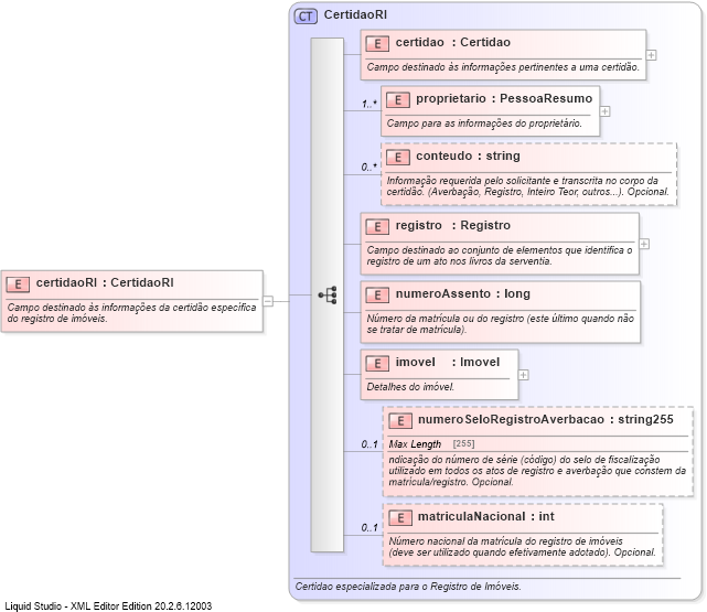
| Documentation: | Campo destinado às informações da certidão específica do registro de imóveis. |
![]() |
|
|
|||||||||||||||||||||||||||||||||||||
|
|