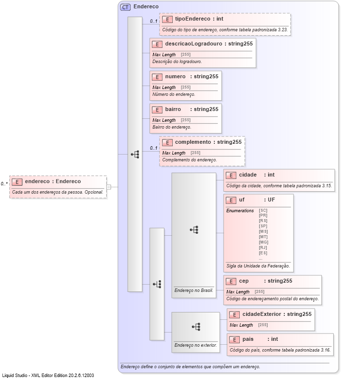
Definition Type: Element
Name: endereco
Namespace: http://www.tjsc.jus.br/selo/XMLSchema
Type: nsS:Endereco
Containing Schema: xsPessoa.xsd
MinOccurs 0
MaxOccurs unbounded
Abstract
Documentation:
Cada um dos endereços da pessoa. Opcional.
Collapse XSD Schema Diagram:
Drilldown into pais Drilldown into cidadeExterior Drilldown into cep Drilldown into uf Drilldown into cidade Drilldown into complemento Drilldown into bairro Drilldown into numero Drilldown into descricaoLogradouro Drilldown into tipoEndereco Drilldown into EnderecoXSD Diagram of endereco
Collapse XSD Schema Code:
<xs:element name="endereco" type="nsS:Endereco" minOccurs="0" maxOccurs="unbounded">
    <xs:annotation>
        <xs:documentation>Cada um dos endereços da pessoa. Opcional.</xs:documentation>
    </xs:annotation>
</xs:element>
Collapse Child Elements:
Name Type Min Occurs Max Occurs
tipoEndereco nsS:tipoEndereco 0 (1)
descricaoLogradouro nsS:descricaoLogradouro (1) (1)
numero nsS:numero (1) (1)
bairro nsS:bairro (1) (1)
complemento nsS:complemento 0 (1)
cidade nsS:cidade (1) (1)
uf nsS:uf (1) (1)
cep nsS:cep (1) (1)
cidadeExterior nsS:cidadeExterior (1) (1)
pais nsS:pais (1) (1)
Collapse Derivation Tree: