Definition Type: Element
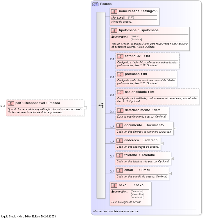
Name: paiOuResponsavel
Namespace: http://www.tjsc.jus.br/selo/XMLSchema
Type: nsS:Pessoa
Containing Schema: xsRecFirmaAutenticidade.xsd
MinOccurs 0
MaxOccurs 2
Abstract
Documentation:
Quando for necessária a qualificação dos pais ou responsáveis. 
Podem ser relacionados até dois responsáveis.
Collapse XSD Schema Diagram:
Drilldown into sexo Drilldown into email Drilldown into telefone Drilldown into endereco Drilldown into documento Drilldown into dataNascimento Drilldown into nacionalidade Drilldown into profissao Drilldown into estadoCivil Drilldown into tipoPessoa Drilldown into nomePessoa Drilldown into PessoaXSD Diagram of paiOuResponsavel
Collapse XSD Schema Code:
<xs:element name="paiOuResponsavel" type="nsS:Pessoa" minOccurs="0" maxOccurs="2">
    <xs:annotation>
        <xs:documentation>Quando for necessária a qualificação dos pais ou responsáveis. 
                            Podem ser relacionados até dois responsáveis.</xs:documentation>
    </xs:annotation>
</xs:element>
Collapse Child Elements:
Name Type Min Occurs Max Occurs
nomePessoa nsS:nomePessoa (1) (1)
tipoPessoa nsS:tipoPessoa (1) (1)
estadoCivil nsS:estadoCivil 0 (1)
profissao nsS:profissao 0 (1)
nacionalidade nsS:nacionalidade 0 (1)
dataNascimento nsS:dataNascimento 0 (1)
documento nsS:documento (1) unbounded
endereco nsS:endereco (1) unbounded
telefone nsS:telefone 0 unbounded
email nsS:email 0 unbounded
sexo nsS:sexo (1) (1)
Collapse Derivation Tree: